没有找到合适的产品?
联系客服协助选型:023-68661681
提供3000多款全球软件/控件产品
针对软件研发的各个阶段提供专业培训与技术咨询
根据客户需求提供定制化的软件开发服务
全球知名设计软件,显著提升设计质量
打造以经营为中心,实现生产过程透明化管理
帮助企业合理产能分配,提高资源利用率
快速打造数字化生产线,实现全流程追溯
生产过程精准追溯,满足企业合规要求
以六西格玛为理论基础,实现产品质量全数字化管理
通过大屏电子看板,实现车间透明化管理
对设备进行全生命周期管理,提高设备综合利用率
实现设备数据的实时采集与监控
利用数字化技术提升油气勘探的效率和成功率
钻井计划优化、实时监控和风险评估
提供业务洞察与决策支持实现数据驱动决策
转帖|其它|编辑:郝浩|2010-11-02 13:49:58.000|阅读 605 次
概述:这篇课程主要是对上几次课程的回顾和简单深化,所以没有讲什么比较新的概念,不过掌握好了这篇,对后面的很多文章都有帮助,同时这一篇文章做Demo、构思、研究等也花费了不少时间,所以希望对大家有所帮助。
# 界面/图表报表/文档/IDE等千款热门软控件火热销售中 >>
一 摘要
首先很高兴这个系列能得到大家的关注和支持,前端时间身体状况不适,所以暂停了更新,对此表示非常抱歉,以后会逐渐加快进度,不过由于这是一个很长的系列,我也想把它写好,所以以后也会慢慢来,在这个系列的过程中也会穿插发一些其他文章,比如Windows Azure、设计模式、WCF、Silverlight等,同时也会发一些自己的技术随感和心得,反正只要自己写得开心且对大家有帮助就行。由于自己才疏学浅且是对这些技术的使用总结和心得体会,错误之处在所难免,怀着技术交流的心态,在这里发表出来,所以希望大家能够多多指点,这样在使一部分人受益的同时也能纠正我的错误观点,以便和各位共同提高。
这篇课程主要是对上几次课程的回顾和简单深化,所以没有讲什么比较新的概念,不过掌握好了这篇,对后面的很多文章都有帮助,同时这一篇文章做Demo、构思、研究等也花费了不少时间,所以希望对大家有所帮助。
二 本文提纲
1.摘要
2.本文提纲
3.前篇回顾
4.Xaml基础
5.脱离VS工具CSC编译WPF
6.XamlReader与XamlWriter
7.本文总结
8.系列进度
三 前篇回顾
在我们日常的开发中,软件企业的开发人员一般会有两种类型的工作:
1,一类是用户界面设计人员,他们关心的是软件和用户之间的交互,就是如何让用户体验更好;
2,另一类是软件开发人员,他们关心的是软件的架构设计、业务逻辑的处理和软件功能的实现;
在BS中,用户界面设计人员使用HTML及其工具来设计界面,开发人员使用Java,C#,VB或其他语言来实现其中的逻辑,HTML网页可以用到最终的产品中。
在CS中,过去我们一直没有分开这两种不同性质的工作。用户界面设计人员通常和开发人员使用不同的工具,当界面设计人员设计好用户界面时,他们的工作并没有用到最终的产品中,而只是用来展现某种概念或工作流程。
XAML实现了互联网应用程序和桌面应用程序的统一,界面设计人员可以使用XAML或基于XAML的工具(如微软的Design和 Blend) 来设计CS或BS应用程序的界面。程序开发人员则可以在此基础上使用C#或VB.NET等来开发相应的功能,这样,界面设计人员的工作便自然过渡到最终产品中。
在XAML中,用户界面用XML的元素或属性来表示。WPF引擎把XAML描述的UI元素解释为相应的.NET对象,从而在桌面程序或Silverlight网页上创建相应的控件。如下图所示:

上面这副就是传统的WinForm开发模式,这两种人没有分离开来,所以在很多企业里就形成了开发人员既要做UI也要做程序的境地。

上图就是现在的WPF和Silverlight程序的开发模式,这两类人可以分开来工作,他们都可以对Window1.xaml进行修改和加载,所以这样就使分工更专业了,由于大家专注于某一个方面,分工协作的同时,质量和效率也逐渐提高了。
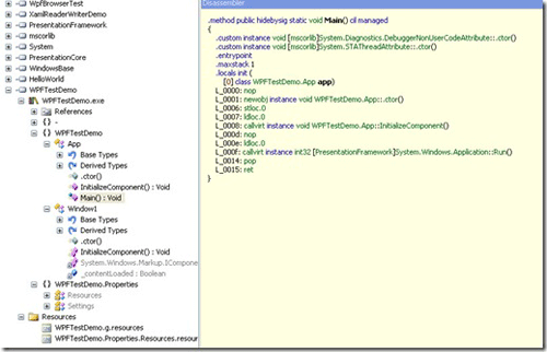
前几篇介绍了一些基础知识,那么这篇也简单的回顾一下,下面第一幅图是WPF的执行顺序,第二副图是WPF的一个项目的构成,第三幅图是WPF所对应的IL代码(这些图处理得不好,还望各位见谅)。

WPF的执行顺序

WPF的一个项目的构成

WPF所对应的IL代码,通过Reflector查看
四 Xaml基础
这个部分要讲的东西就太多了,由于这篇文章篇幅有限,同时我觉得用代码诠释能让大家可以更清晰地理解,所以就讲得随意一些,通过一个Demo介绍WPF对资源、类、控件的调用和处理,对Dictionary资源、Application资源、window资源以及控件资源的应用等,如下图所示(本篇所有代码在评论的第一条):

由于这些概念比较简单并且较多,如果全部写完,也得专门写一长篇,还好大家都喜欢看代码,所以我就不花费大的篇幅来讲它们,感兴趣或者对这些知识还有不清楚的朋友可以下载这个Demo进行查看或调试,我觉得对初学者很有帮助。
五 脱离VS工具CSC编译WPF
为了更好的认识WPF的编译和执行过程,我们可以暂时弃用我们熟悉的VS工具,选用记事本写如下的代码:
using System;
using System.Windows;
namespace KnightsWarrior.HelloWorld
{
class HelloWorld
{
[STAThread]
public static void Main()
{
Window win = new Window();
win.Height = 300;
win.Width = 400;
win.Title = "Hello,KnightsWarrior!";
win.Show();
Application app = new Application();
app.Run();
}
}
}
然后保存到D:\HelloWorld.cs 这个位置,通过CMD或者VS cmomand Line中输入以下编译命令:
csc.exe /out:D:\HelloWorld.exe D:\HelloWorld.cs /reference:"C:\Program Files\Reference Assemblies\Microsoft\Framework\v3.0\presentationframework.dll" /reference:"C:\Program Files\Reference Assemblies\Microsoft\Framework\v3.0\windowsbase.dll" /reference:"C:\Program Files\Reference Assemblies\Microsoft\Framework\v3.0\presentationcore.dll"
然后就可以手动编译成功了。

那么通过Reflector可以查看到它的IL代码,如果感兴趣的朋友也可以进行详细的分析。

如果对MSIL比较熟悉的朋友,也可以用记事本写同样功能的IL代码,由于没有对WPF窗体的IL做具体研究,所以用Console程序代替,等过一段时间再研究WPF控件的IL代码.
.assembly extern mscorlib { auto }
.assembly HelloApp {}
.module HelloApp.exe
.namespace HelloApp{
.class public Program extends [mscorlib]System.Object
{
.method static private void Main(string[] args)
{
.entrypoint
ldstr "Hello, KnightsWarrior!"
call void [mscorlib]System.Console::WriteLine(string)
ret
}
}
}
然后打开 Visual Studio Command Prompt,使用 ILASM 开始编译,

这样你就更能看清楚编译器背后的秘密,同时也能跟踪每一步执行的操作,同时对一些简单的内存泄露问题也比较容易察觉到。当然现在也有很多工具可以跟踪这些问题,我这里只是写一种思路,大家可以根据自己的爱好取舍。
六 XamlReader与XamlWriter
System.Windows.Markup 命名空间中提供了 XamlReader、XamlWriter 两个类型,允许我们手工操控 XAML和BAML 文件。
XamlReader类除了定义Load的实时加载之外,也定义了异步方法,可以异步解析XAML中的内容。我们可以在XamlReader对象的实例里调用它们。如果在读取一个大文件时要保持用户UI的响应性,就可以使用异步读取的方法。和异步读取方法匹配的还有一个CancelAsync方法,用于停止读取操作。XamlReader 还定义了LoadCompleted事件,在读取完成后会触发该事件,那么我们就可以把读完后要做的事情都在这里进行处理。

XamlWriter 供一个静态 Save 方法(多次重载),该方法可用于以受限的 XAML 序列化方式,将所提供的运行时对象序列化为 XAML 标记。这句话似乎有点难懂,其实简单的说就是把它序列化为我们需要的类型。

具体功能代码如下:
通过XamlReader 动态构建并实例化一个Window
//XamlReader
StringBuilder strXMAL = new StringBuilder("<Window ");
strXMAL.Append("xmlns=\"//schemas.microsoft.com/winfx/2006/xaml/presentation\" ");
strXMAL.Append("xmlns:x=\"//schemas.microsoft.com/winfx/2006/xaml\" ");
strXMAL.Append("Title=\"Window2\" Height=\"600\" Width=\"600\">");
strXMAL.Append("</Window>");
var window = (Window)XamlReader.Parse(strXMAL.ToString());
window.ShowDialog();
同时我们还可以从文件流中读取并操作。
//XamlReader
using (var stream = new FileStream(@"Window2.xaml", FileMode.Open))
{
var window2 = (Window)XamlReader.Load(stream);
var button = (Button)window2.FindName("btnTest");
button.Click += (x, y) => MessageBox.Show("Knights Warrior");
window2.ShowDialog();
}
Window2.xaml 的代码:
<Window x:Class="XamlReaderWriterDemo.Window2" xmlns="//schemas.microsoft.com/winfx/2006/xaml/presentation" xmlns:x="//schemas.microsoft.com/winfx/2006/xaml"
Title="Window2" Height="300" Width="300">
<Grid>
<Button Height="23" Name="btnTest" Margin="98,72,105,0" VerticalAlignment="Top">Button</Button>
</Grid>
</Window>
这里我们需要特别注意的是 XamlReader 载入的 XAML 代码不能包含任何类型(x:Class)以及事件代码(x:Code),也就是说要XAML自身的代码才受支持(这个也在WPF揭秘这本书讲到过)。那么我们可以用 XamlWriter 将一个编译的 BAML 还原成 XAML了,具体代码如下:
//XamlWritervar
xaml = XamlWriter.Save(new Window2());
MessageBox.Show(xaml);
输出的Message如下(为了效果更好看一些,我粘贴到了VS):
<Window2 Title="Window2" Width="300" Height="300" xmlns="clr-namespace:XamlReaderWriterDemo;assembly=XamlReaderWriterDemo" xmlns:av="//schemas.microsoft.com/winfx/2006/xaml/presentation">
<av:Grid>
<av:Button Name="btnTest" Height="23" Margin="98,72,105,0" VerticalAlignment="Top">Button</av:Button>
</av:Grid>
</Window2>
XAML 的动态载入在使用动态换肤以及运行时加载等场景颇为有用,以后也会慢慢接触。
由于使用XamlReader和XamlWriter有很多限制,比如我想把一批Baml转化为Xaml,再比如我想指定Baml的路径,然后通过Load的方式载入,那么这些场景就无法通过XamlReader和XamlWriter完成了,这个让我也做过不少的Demo,也跟踪了很长时间的IL代码,在百思不得其解之后和周永恒、Virus等讨论了一下,最后终于找到了一个方案,如下代码所示:
public static class BamlWriter
{
public static void Save(object obj, Stream stream)
{
string path = Path.Combine(Path.GetTempPath(), Path.GetRandomFileName()); Directory.CreateDirectory(path);
try
{
string xamlFile = Path.Combine(path, "input.xaml");
string projFile = Path.Combine(path, "project.proj");
using (FileStream fs = File.Create(xamlFile))
{
XamlWriter.Save(obj, fs);
}
Engine engine = new Engine();
engine.BinPath = RuntimeEnvironment.GetRuntimeDirectory();
Project project = engine.CreateNewProject();
BuildPropertyGroup pgroup = project.AddNewPropertyGroup(false); pgroup.AddNewProperty("AssemblyName", "temp");
pgroup.AddNewProperty("OutputType", "Library");
pgroup.AddNewProperty("IntermediateOutputPath", "."); pgroup.AddNewProperty("MarkupCompilePass1DependsOn", "ResolveReferences"); BuildItemGroup igroup = project.AddNewItemGroup();
igroup.AddNewItem("Page", "input.xaml");
igroup.AddNewItem("Reference", "WindowsBase"); igroup.AddNewItem("Reference", "PresentationCore");
igroup.AddNewItem("Reference", "PresentationFramework"); project.AddNewImport(@"$(MSBuildBinPath)\Microsoft.CSharp.targets", null); project.AddNewImport(@"$(MSBuildBinPath)\Microsoft.WinFX.targets", null); project.FullFileName = projFile;
if (engine.BuildProject(project, "MarkupCompilePass1"))
{
byte[] buffer = new byte[1024];
using (FileStream fs = File.OpenRead(Path.Combine(path, "input.baml"))) {
int read = 0;
while (0 < (read = fs.Read(buffer, 0, buffer.Length)))
{
stream.Write(buffer, 0, read);
}
}
}
else
{
throw new System.Exception("Baml compilation failed.");
}
}
finally
{
Directory.Delete(path, true);
}
}
} public static class BamlReader {
public static object Load(Stream stream)
{
ParserContext pc = new ParserContext();
return typeof(XamlReader)
.GetMethod("LoadBaml", BindingFlags.NonPublic | BindingFlags.Static) .Invoke(null, new object[] { stream, pc, null, false });
}
}
上面的代码,大家可以试一下运行效果。或者有更好的方式也请告知。
七 本文总结
本篇主要对前几次的课程进了一些简单的回顾,同时用一个比较全的Demo介绍了Xaml中引用各种控件和类等,另外对脱离VS工具CSC编译WPF以及XamlReader与XamlWriter 做了比较详细的介绍。下篇我们将进入WPF布局的世界进行漫游,争取和布局控件及应用来一个全接触!
本站文章除注明转载外,均为本站原创或翻译。欢迎任何形式的转载,但请务必注明出处、不得修改原文相关链接,如果存在内容上的异议请邮件反馈至chenjj@ldacury.cn
文章转载自:博客转载自圣殿骑士



接DevExpress原厂商通知,将于近日上调旗下产品授权价格,现在下单客户可享受优惠报价!
面对“数字中国”建设和中国制造2025战略实施的机遇期,中车信息公司紧跟时代的步伐,以“集约化、专业化、标准化、精益化、一体化、平台化”为工作目标,大力推进信息服务、工业软件等核心产品及业务的发展。在慧都3D解决方案的实施下,清软英泰建成了多模型来源的综合轻量化显示平台、实现文件不失真的百倍压缩比、针对模型中的大模型文件,在展示平台上进行流畅展示,提升工作效率,优化了使用体验。
本站的模型资源均免费下载,登录后即可下载。模型仅供学习交流,勿做商业用途。
本站的模型资源均免费下载,登录后即可下载。模型仅供学习交流,勿做商业用途。
服务电话
重庆/ 023-68661681
华东/ 13452821722
华南/ 18100878085
华北/ 17347785263
客户支持
技术支持咨询服务
服务热线:400-700-1020
邮箱:sales@ldacury.cn
关注我们
地址 : 重庆市九龙坡区火炬大道69号6幢
靠谱朗驰娱乐体育